このページの内容は最新ではありません。最新版の英語を参照するには、ここをクリックします。
自動室温調節システムのシミュレーション
この例では、Simulink® と Stateflow® を使用して、自動車の自動室温調節システムをシミュレートする方法を示します。
User Setpoint in Celsius ブロックで、車内における目的の気温の値を入力します。
External Temperature in Celsius ブロックで、外部気温の値を入力します。
Thermometer Display ブロックは、運転席頭部の後ろに設置された温度センサーの測定値を示します。これは、ドライバーが感じる温度です。

図 1: 自動室温調節システム
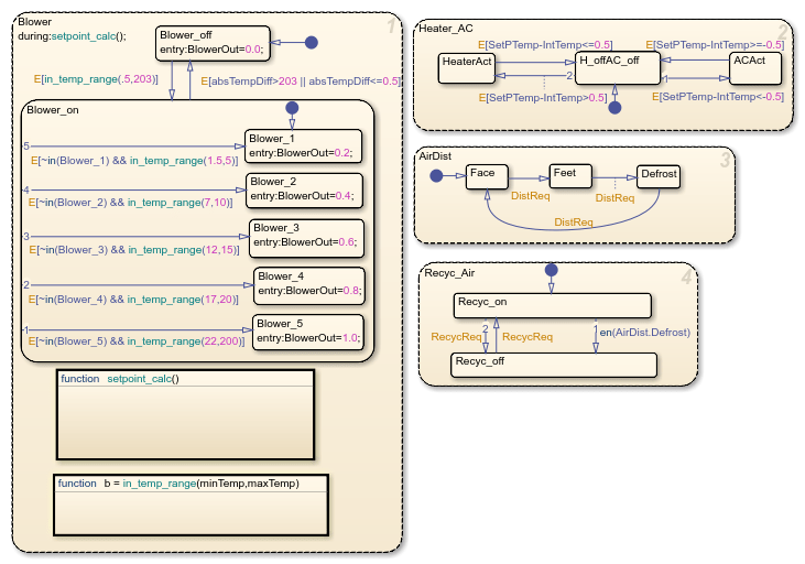
Stateflow コントローラー
Stateflow によって監視コントローラーが実装されます。制御ロジックを表示するには、チャートを開きます。
"Heater_AC" ステートは、現在の車内温度より少なくとも 0.5℃高い設定点温度を入力すると、ヒーター システムがオンになることを示しています。ヒーターは、車内の現在温度が設定点温度の 0.5℃以内になるまでアクティブなままになります。同様に、現在の車内温度より 0.5℃以上低い設定点を入力すると、エアコンがオンになります。車内の気温が設定点温度の 0.5℃以内になるまでアクティブなままになります。ヒーターのオンとオフの連続切り替えを回避するために、このロジックでは 0.5℃の不感帯が実装されています。
"Blower" ステートでは、設定点温度と現在温度の差が大きくなるほど、ファンはより強く送風します。これにより、温度差に関係なく、妥当な時間内に温度が確実に必要値に到達します。車内の気温が設定点温度の 0.5℃以内になると、システムはオフになります。
2 つのスイッチにより、空気分配 ("AirDist") ステートと空気再循環 ("Recyc_Air") ステートを制御する Stateflow チャートがトリガーされます。ウィンドウの効果的な除霜を促進するために、このコントローラーではこれら 2 つのステート内で内部遷移が実装されています。除霜ステートがアクティブになると、コントローラーは空気の再循環をオフにします。

図 2: Stateflow の監視制御ロジック
ヒーター モデルとエアコン モデル
ヒーター モデルは次の熱交換方程式を実装します。
Tout = Ts - (Ts-Tin)e^[(-pi*D*L*hc)/(m_dot*Cp)]
ここで、
Ts = 定数 (ラジエーター壁面温度)
D = 0.004m (チャネル直径)
L = 0.05m (ラジエーターの厚さ)
N = 30000 (チャネル数)
k = 0.026 W/mK = 定数 (空気の熱伝導率)
Cp = 1007 J/kgK = 定数 (空気の比熱)
層流 (hc = 3.66(k/D) = 23.8 W/m2K )
このモデルではヒーター フラップが考慮されています。送風機の動作と同様に、必要な設定点温度と現在の室内温度の温度差が大きくなるほど、暖房効果はより大きくなります。
エアコン モデルは次の方程式を実装します。
y*(w*Tcomp) = m_dot*(h4-h1)
ここで、
y = 効率
m_dot = 質量流量
w = エンジンの速度
Tcomp = コンプレッサー トルク
h4, h1 = エンタルピー
エアコン システムのバンバン制御では、エンジン速度とコンプレッサー トルクを使用して、エアコンから出る空気の温度を決定します。

図 3: ヒーター制御サブシステム

図 4: エアコン制御サブシステム
車室の熱伝達
次の要因は、ドライバーが感じる気温に影響します。
通気孔から出る空気の温度
外気温度
乗車人数
これらの要因が、車室内の熱力学モデルへの入力になります。通気孔から出る空気の温度を考慮するために、このモデルでは、通気孔から出る空気の温度と現在の車内温度の差を計算し、これにファン速度比 (質量流量) を掛けます。モデルにより、車内の 1 人につき 100 W のエネルギーが追加されます。外部から車内に放散される空気を考慮するために、このモデルでは、外気温度と室内空気温度の差に、小さい方の質量流量を掛けます。
Thermometer Display ブロックにより内部力学モデルの出力が表示されます。これは、運転席頭部の後ろに設置された温度センサーの測定値です。既定の設定でシミュレーションを実行する場合、温度の読み取りは 18°C の外気温から開始し、9°C のユーザー設定点まで冷却します。

図 5: 時間に対する Thermometer ディスプレイ