このページの内容は最新ではありません。最新版の英語を参照するには、ここをクリックします。
AUTOSAR のキャリブレーションと測定のためのサブコンポーネント データの構成
AUTOSAR モデル参照階層内の任意のモデルについて、実行時のキャリブレーションと測定用のモデル データを構成できます。AUTOSAR ソフトウェア コンポーネント モデルから参照されるサブモデルで、パラメーター、データ ストア、信号、状態を AUTOSAR のパラメーターと変数にマッピングできます。サブモデルにマッピングされた内部データは AUTOSAR メモリ セクションで使用でき、最上位のモデルからのソフトウェアインザループ (SIL) テストとプロセッサインザループ (PIL) テスト、または AUTOSAR ランタイム環境でのキャリブレーションに使用できます。
モデル例を開きます。
open_system('autosar_component');この例では、AUTOSAR コンポーネント モデル autosar_component に 2 つの autosar_subcomponent のインスタンスが含まれています。

autosar_subcomponent の各インスタンスは別々のパラメーター値のセットを受け取ります。これは、モデルのブロック パラメーター ダイアログ ボックスの [インスタンス パラメーター] タブで確認できます。
実行時のキャリブレーションと測定用のサブコンポーネント データを構成するには、サブモデルをスタンドアロンで、つまり別のモデル ウィンドウで開きます。コード マッピング エディターを使用して以下を行います。
サブモデルのパラメーターを AUTOSAR コンポーネント
PerInstanceParameterにマッピングします。サブモデルの信号、状態、データ ストアを AUTOSAR 変数
ArTypedPerInstanceMemoryにマッピングします。サブモデルの内部データの AUTOSAR コードとキャリブレーション属性を設定します。
サブモデルの内部データの実行時キャリブレーションをサポートする C コードと AUTOSAR XML (ARXML) ファイルを生成するには、そのサブモデルを参照するコンポーネント モデルを開いてビルドします。
サブモデルのパラメーターの AUTOSAR コンポーネント PerInstanceParameter へのマッピング
モデル例 autosar_subcomponent を開きます。
open_system('autosar_subcomponent');最上位に Simulink Function があり、最上位モデルでインスタンスごとのパラメーターが提供されます。Simulink Function を開きます。
[アプリ] タブから、AUTOSAR コンポーネント デザイナー アプリを開きます。コード マッピング エディターを開き [パラメーター] タブを選択します。この例のサブモデルには、ルックアップ テーブル パラメーターを含む 4 つのモデル ワークスペース パラメーターがあります。Simulink の各パラメーターを AUTOSAR のインスタンスごとのパラメーターにマッピングするには、各パラメーターを選択し、[マッピング先] ドロップダウン リストで PerInstanceParameter を選択します。

パラメーター engine_speed を選択します。インスタンスごとのパラメーターに対する AUTOSAR の追加の属性を表示および変更するには、
アイコンをクリックします。プロパティ ダイアログ ボックスが開きます。

それぞれの AUTOSAR PerInstanceParameter について、SwAddrMethod (AUTOSAR メモリ セクション)、キャリブレーション データのアクセス、キャリブレーション データの表示形式を変更できます。パラメーター コードおよびキャリブレーション属性の詳細については、サブモデルのパラメーターの AUTOSAR コンポーネント パラメーターへのマッピングを参照してください。
サブモデルを参照するコンポーネント モデルからコードを生成すると、次のようになります。
エクスポートされた ARXML ファイルに、AUTOSAR コンポーネント
PerInstanceParameterとして構成したサブモデルのパラメーターについての PER-INSTANCE-PARAMETERS 記述と、サブモデルで参照されるSwAddrMethodの記述が含まれます。生成された C コードはサブモデルの AUTOSAR のインスタンスごとのパラメーターを参照します。
モデルのビルドでは SIL テストと PIL テスト、および AUTOSAR ランタイム環境でのキャリブレーションでサブモデル データにアクセスできるようにするマクロが生成されます。
サブモデルのデータ ストアの AUTOSAR 変数 ArTypedPerInstanceMemory へのマッピング
まだ開いていない場合は、モデル例 autosar_subcomponent、最上位の Simulink Function、AUTOSAR コンポーネント デザイナー アプリ、コード マッピング エディターを開きます。
コード マッピング エディターで [データ ストア] タブを選択します。この例のサブモデルには、DSM_local という名前の Data Store Memory ブロックがあります。Simulink のデータ ストアを AUTOSAR 型のインスタンスごとのメモリの変数にマッピングするには、DSM_local を選択します。データ ストアを選択すると、モデル ブロック線図で Data Store Memory ブロックが強調表示されます。[マッピング先] ドロップダウン リストで、ArTypedPerInstanceMemory を選択します。

インスタンスごとのメモリに対する AUTOSAR の追加の属性を表示および変更するには、
アイコンをクリックします。プロパティ ダイアログ ボックスが開きます。

それぞれの AUTOSAR 変数 ArTypedPerInstanceMemory について、ARXML の省略名、SwAddrMethod (AUTOSAR メモリ セクション)、キャリブレーション データのアクセス、キャリブレーション データの表示形式を変更できます。データ ストア コードとキャリブレーション属性の詳細については、サブモデルのデータ ストアの AUTOSAR 変数へのマッピングを参照してください。
サブモデルを参照するコンポーネント モデルからコードを生成すると、次のようになります。
エクスポートされた ARXML ファイルに、変数
ArTypedPerInstanceMemoryとして構成したサブモデルのデータ ストアについての AR-TYPED-PER-INSTANCE-MEMORYS 記述と、サブモデルで参照されるSwAddrMethodsの記述が含まれます。生成された C コードはサブモデルの AUTOSAR 型のインスタンスごとのメモリの変数を参照します。
モデルのビルドでは SIL テストと PIL テスト、および AUTOSAR ランタイム環境でのキャリブレーションでサブモデル データにアクセスできるようにするマクロが生成されます。
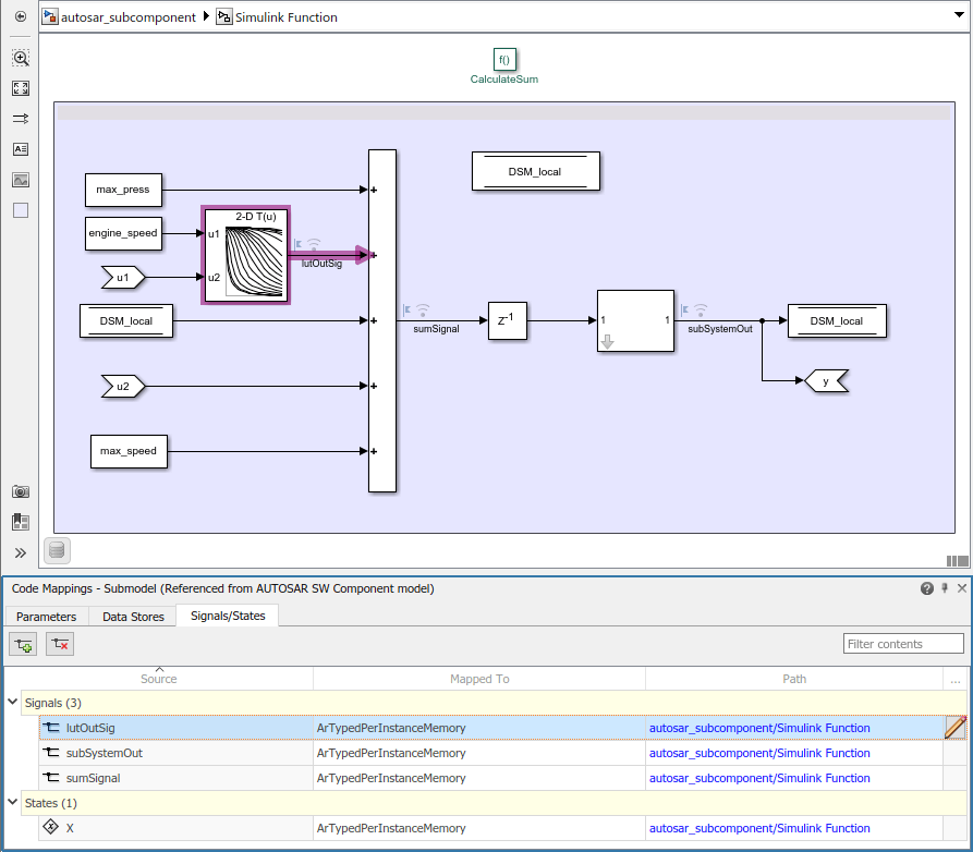
サブモデルの信号と状態の AUTOSAR 変数 ArTypedPerInstanceMemory へのマッピング
まだ開いていない場合は、モデル例 autosar_subcomponent、最上位の Simulink Function、AUTOSAR コンポーネント デザイナー アプリ、コード マッピング エディターを開きます。
コード マッピング エディターで [信号/状態] タブを選択します。[信号/状態] タブには、AUTOSAR 変数にマッピングできる、Simulink ブロックのそれぞれの信号と状態がリストされます。この例のサブモデルには、3 つのマッピング可能な信号と 1 つの状態があります。Simulink のそれぞれの信号と状態を AUTOSAR 型のインスタンスごとのメモリの変数にマッピングするには、それぞれの信号または状態を選択します。信号または状態を選択すると、モデル ブロック線図で要素が強調表示されます。[マッピング先] ドロップダウン リストで、ArTypedPerInstanceMemory を選択します。

Simulink ブロックの追加の信号をマッピングに使用できるようにするには、コード マッピング エディターのボタンまたはモデル キューを使用します。
モデル キャンバスで、1 つ以上の信号を選択します。コード マッピング エディターを開き、[信号/状態] タブで [追加] ボタンをクリックします。
モデルのキャンバスで、信号を選択します。表示された省略記号にカーソルを置き、モデル キュー [選択した信号をコード マッピングに追加] を選択します。
コード マッピング エディターで信号 lutOutSig を選択します。インスタンスごとのメモリに対する AUTOSAR の追加の属性を表示および変更するには、
アイコンをクリックします。プロパティ ダイアログ ボックスが開きます。

それぞれの AUTOSAR 変数 ArTypedPerInstanceMemory について、ARXML の省略名、SwAddrMethod (AUTOSAR メモリ セクション)、キャリブレーション データのアクセス、キャリブレーション データの表示形式を変更できます。信号および状態のコードとキャリブレーション属性の詳細については、AUTOSAR 変数へのサブモデル信号と状態のマッピングを参照してください。
コードのビルドと生成
サブモデルを参照するコンポーネント モデル autosar_component からコードをビルドして生成します。
エクスポートされた ARXML ファイルに、
ArTypedPerInstanceMemoryとして構成したサブモデルの信号と状態についての AR-TYPED-PER-INSTANCE-MEMORYS 記述と、サブモデルで参照されるSwAddrMethodの記述が含まれます。

生成された C コードはサブモデルの AUTOSAR 型のインスタンスごとのメモリの変数を参照します。

モデルのビルドでは SIL テストと PIL テスト、および AUTOSAR ランタイム環境でのキャリブレーションでサブモデル データにアクセスできるようにするマクロが生成されます。