このページの内容は最新ではありません。最新版の英語を参照するには、ここをクリックします。
デジタル変調
Communications Toolbox™ で利用可能なオプションを使用して、これらの例をさまざまな変調スキームに適応させます。
注目の例
QPSK Transmitter Using Software-Defined Radio
Implement QPSK transmitter using USRP Radio or ADALM-PLUTO radio.
- R2025a 以降
- ライブ スクリプトを開く
QPSK Receiver Using Software-Defined Radio
Implement QPSK receiver using USRP Radio or ADALM-PLUTO radio.
- R2025a 以降
- ライブ スクリプトを開く
Simulink での ADALM-PLUTO 無線機を使用した QPSK 送信機
Simulink® で ADALM-PLUTO 無線機を使用して QPSK 送信機を実装し、指定された中心周波数でインデックス付きの 'Hello world' メッセージを継続的に送信する。送信されたメッセージは、ADALM-PLUTO 無線機モデルを備えた QPSK 受信機を使用して復調できます。
QPSK Receiver with ADALM-PLUTO Radio in Simulink
Implement a QPSK receiver using the ADALM-PLUTO Radio with Simulink that addresses wireless communication challenges such as carrier frequency and phase offset, timing offset, and frame synchronization. This model demodulates received symbols from the QPSK Transmitter with ADALM-PLUTO Radio model and outputs messages to the MATLAB® command line.
ソフトウェア無線機を使用した OFDM 送信機
ソフトウェア無線機 (SDR) を使用して、単一入力単一出力 (SISO) チャネル用の直交周波数分割多重 (OFDM) 送信機を設計する。
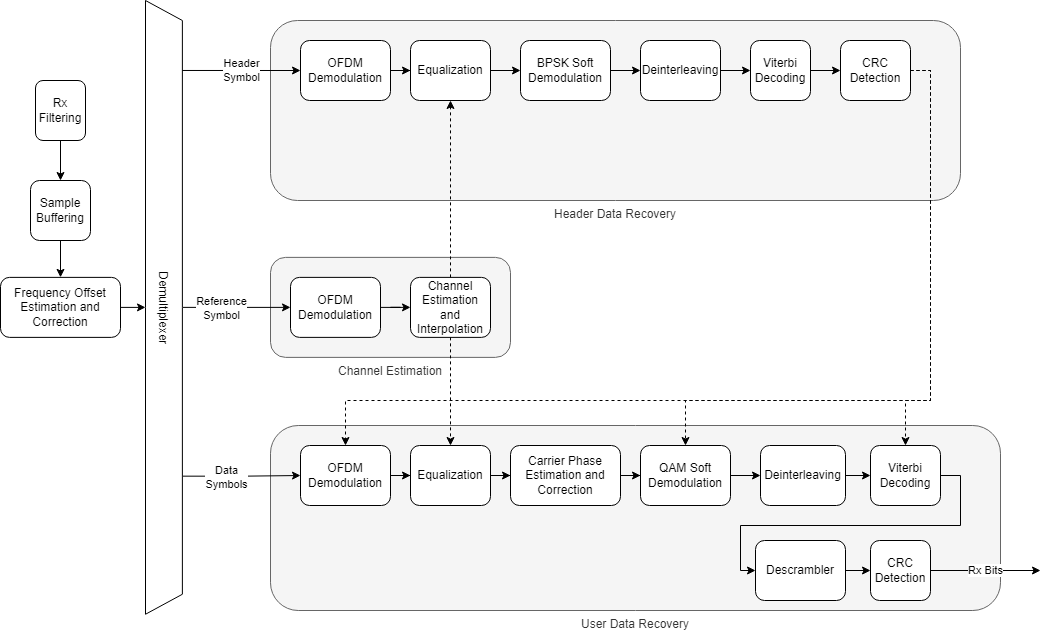
ソフトウェア無線機を使用した OFDM 受信機
ソフトウェア無線機 (SDR) を使用して、単一入力単一出力 (SISO) チャネル用の直交周波数分割多重 (OFDM) 受信機を設計する。
MATLAB Command
You clicked a link that corresponds to this MATLAB command:
Run the command by entering it in the MATLAB Command Window. Web browsers do not support MATLAB commands.
Web サイトの選択
Web サイトを選択すると、翻訳されたコンテンツにアクセスし、地域のイベントやサービスを確認できます。現在の位置情報に基づき、次のサイトの選択を推奨します:
また、以下のリストから Web サイトを選択することもできます。
最適なサイトパフォーマンスの取得方法
中国のサイト (中国語または英語) を選択することで、最適なサイトパフォーマンスが得られます。その他の国の MathWorks のサイトは、お客様の地域からのアクセスが最適化されていません。
南北アメリカ
- América Latina (Español)
- Canada (English)
- United States (English)
ヨーロッパ
- Belgium (English)
- Denmark (English)
- Deutschland (Deutsch)
- España (Español)
- Finland (English)
- France (Français)
- Ireland (English)
- Italia (Italiano)
- Luxembourg (English)
- Netherlands (English)
- Norway (English)
- Österreich (Deutsch)
- Portugal (English)
- Sweden (English)
- Switzerland
- United Kingdom (English)





