このページは前リリースの情報です。該当の英語のページはこのリリースで削除されています。
Polyspace ユーザー インターフェイスでのバグ修正または正当化による結果への対処
このトピックでは、Polyspace デスクトップ製品のユーザー インターフェイスで Polyspace の結果にレビュー情報を追加する方法を説明します。Polyspace Access Web インターフェイスでの同様のワークフローについては、Polyspace Access でのバグ修正または正当化による結果への対処 (Polyspace Access)を参照してください。
Polyspace® 検出の根本原因を理解したら、コードを修正できます。そうしない場合は、Polyspace の結果にレビュー情報を追加して、後で修正するためにマークするか、結果を正当化します。このレビュー情報を使用してレビュー進行状況を追跡でき、同じ結果を 2 回レビューすることを回避できます。

結果ファイルにレビュー情報を追加する場合、そのレビュー情報は同じプロジェクトの次回の解析に引き継がれます。同じ情報をコメントとしてコードに追加する (注釈を付ける) 場合、それらは同じプロジェクトかどうかにかかわらず、そのコードの以降の解析に引き継がれます。コード注釈を使用して結果を非表示にすることもできます。
結果ファイルへのレビュー情報の追加
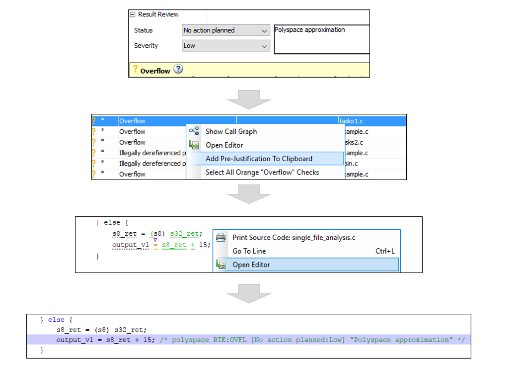
[結果のリスト] または [結果の詳細] ペインにレビュー情報を追加できます。結果を選択した後、[重要性] フィールドと [ステータス] フィールドを設定し、必要に応じて詳細な説明を含むメモを入力します。

ステータスは、Polyspace の結果に対する応答を示します。結果に対する応答としてコードを修正する予定がない場合は、以下のいずれかのステータスを割り当てます。
正当化済みアクションの予定なし欠陥ではない
これらのステータスは、十分な検討のうえで結果が正当化された (結果にもかかわらずコードが保持された) ことを示します。以降の解析では、以前と同様に正当化された結果が引き続き表示されることに注意してください。たとえば、Code Prover で以前はオレンジだった結果が、正当化の後で緑になることはありません。ただしレビューの段階で、正当化された結果を 1 回のクリック操作によってフィルターで除外し、正当化されていない結果のみに集中することができます。Polyspace デスクトップ ユーザー インターフェイスでの結果のフィルター処理とグループ化を参照してください。
独自のステータスを作成して割り当てることもできます。カスタム レビュー ステータスの作成を参照してください。
コードのコメントまたは注釈
Polyspace の結果への応答として、特定のコード コメントや注釈も追加できます。コード コメントまたは注釈を特定の構文で入力した場合、ソフトウェアでは次回のコード解析時にそれを読み取って、結果の詳細の [重大度]、[ステータス]、および [コメント] フィールドに入力します。

注釈は、直接入力するか、ユーザー インターフェイスからコピーできます。
ユーザー インターフェイスで注釈をコピーするには、結果を右クリックして、[事前定義の正当化情報をクリップボードに追加] を選択します。ソース コードをエディターで開き、結果と "同じ行" に貼り付けます。
注釈は結果と "同じ行" に入力します。コードへの注釈付けと既知の結果または許容可能な結果の非表示で注釈構文を参照してください。
ステータスを明示的に割り当てずに注釈をコピーまたは入力する場合、Polyspace では [アクションの予定なし] のステータスが設定されたと想定します。すべての場所で結果が非表示にされます (認証に必要なレポートを除く1
).唯一の例外は、セーフティ クリティカルな Code Prover 実行時チェックです。これは、結果のリストには表示されませんが、ソース コードでは表示されます。明示的にステータスを設定する必要がある場合は、結果の [ステータス] フィールドに入力してからコードに注釈をコピーします。結果を含む行に貼り付けます。
非表示の結果を表示するには、[表示中] メニューから、[コードで正当化済みの結果を非表示] ボックスをオフにします。

参考
トピック
1 Reports generated from Polyspace results are typically meant for archiving and certification. Therefore, the reports contain all Polyspace results, justified or otherwise. Justified results show the justification status, for instance, No Action Planned, along with comments supporting the justification. These reports allow standards committees such as certification authorities to verify if a Polyspace result was justified for approved reasons.